 
              Paul Walter
Contact information
Background
Biography
Paul Walter, a PhD Student at the University of Calgary (supervised by Dr. Dan Jacobson), researches spatial disability in urban pedestrian experiences. Drawing on his neurodivergence, lived disability experience, classical arts training, and over 17 years as a software engineer, he offers unique insight into the widening gap between equity-deserving groups (like the disability and aging populations) and economically-driven ones, particularly in how technology and human behavior intersect within urban environments. His work seeks to decolonize urban planning tools and academic research by developing a privacy-focused, data-sovereign, open-source methodology for community-based collective scenario mapping via storytelling. This approach proactively addresses emergent global challenges, cultivating greater sustainability, inclusivity, and vibrancy in our everyday communities.
Academic Highlights:
Research & Funding
- Secured approximately $500,000 CAD in grant funding as a primary Research Assistant. This included designing open-source methodological workflows that directly supported research and funding opportunities for two Master's students.
- I have my Core TCP2 Ethics Certification.
Technical Expertise & Development
- Part-time Software and Machine Learning Engineer, developing Computer Vision tools for Pedestrian Conflict Analysis.
- Figured out how to use offline, secured ML and LLMs in equity focused research (does not report back to commercial entities)
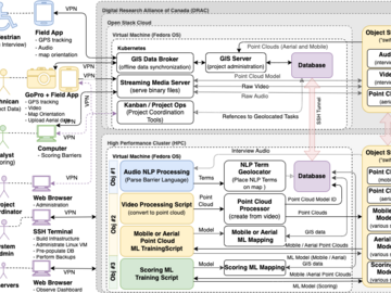
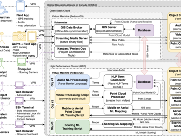
- Created cloud-native tool for deploying research infrastructure to HPC and Cloud environments, and gave it to the Digital Research Alliance of Canada.
- Prototyped a massively scalable geospatial data pipeline currently utilized in a geography lab.
- Brokered a $300,000 agreement between a local company and machine learning contractors to safeguard intellectual property and ensure successful model and infrastructure development.
Leadership & Service
- Graduate Representative on the Equality, Diversity, and Inclusion (EDI) committee for the past three years.
- Vice President of Student Life for GeoGSA.
- Volunteers with the Ability Workshop Society of Calgary, where he is actively involved in grant writing.
Language Proficiency
- Proficient in Brazilian Portuguese and Spanish, with foundational knowledge in French, Croatian, Serbian, Italian, and American Sign Language. He's always eager to expand his language skills.
Teaching Experience
- Taught Information Technology full-time for three years as an instructor.
MY RESEARCH
I'm focused on disability. To help measure social inclusion, I am developing a method to extend traditional privacy-focused participatory methods, computationally, to create a perspective-driven accessibility mapping from recorded interviews and paper maps. Think of it as a "Spotify for social inclusion" across intersectional axes, accounting for future interactions from drones.
To achieve this, I'm combining innovative storytelling approaches using photo voice and tessellating these voices into OGC-compliant 3D tile data using machine learning, NLP and off-line Large Language Models (LLMs), and knowledge graphs to be used in smartphone apps for mapping. My goal is to implement this at city scale in a way that promotes pedestrian synergy, and support age-positive environments.
MY MOTIVATION
This subject is particularly meaningful to me. When I was younger, I faced the possibility of losing my legs for about 7 years, an experience that shaped my deep appreciation for the everyday courage of people who persevere despite challenges and inequities.
PROFESSIONAL BACKGROUND
My side job is writing geospatial software that integrates with QGIS. Some of my current projects are creating computer vision tools (via fine-tuned YOLO vision models) for Pedestrian Conflict Analysis using sub 250 gram drones. Another one is writing cross-platform surveying apps for iPhone and Android.
Overall, I'm highly proficient in GIS, software development, databases, machine learning, computer vision, and both human (Portuguese, Spanish, and others) and computer languages (Python, Java, Golang, Rust, JavaScript), and database protocols (SQL for transactional and OLAP architectures, GeoSPARQL, RDF).
I taught as an instructor at the Rochester Institute of Technology's (located in Rochester, NY, USA) branch campuses in Dubrovnik and Zagreb for the 2011, 2012, and 2013 school years.
My professional software contributions, utilizing domain-driven design architectures and microservice patterns, are currently deployed in 49 states and 3 territories within the USA for matching Medicare/Medicaid recipients to in-home care.
I've also submitted open source server tools for the Digital Research Alliance of Canada for adoption using core tech like Hashicorp's Packer and Terraform (to be useful for all cloud platforms, not just OpenStack).
Research Assistant (RA)
Because of my technical expertise in software/ML/LLMs, I've served as a the primary (sometimes only) Research Assistant on several successful grant applications, securing approximately $500,000 CAD and directly leading to the funding for two master's students.
I designed the qualitative workflows, and data processing methods, leveraging open-source software to maximize the allocation of funds to students rather than technology.
Here are some of the grants I have worked on:
- Advancing Accessibility Standards
- Canada Transit Forum
- Parex
- Quantum City (Actually learned IBM's quantum API on short notice)
- SSHRC Insight Grant
- VPR Catalyst Grant
Research
Areas of Research
I am interested in on developing co-design methods to tailor machine learning and spatial data to people experiencing disabling environments (physical, digital, or social).
Participation in university strategic initiatives
Courses
| Course number | Course title | Semester | 
|---|---|---|
| SWEN-383 (at RIT) | Software Design Principles and Patterns | Spring 2013 - Zagreb Campus, Croatia | 
| 4002-425 (at RIT) | Human Factors I | Spring 2012 - Zagreb Campus, Croatia | 
| ISTE-260 (at RIT) | Designing the User Experience | Fall 2013 - Zagreb Campus, Croatia | 
| ISTE-341 (at RIT) | Server Programming | Spring 2013 - Zagreb Campus, Croatia | 
| 4002-218 (at RIT) | Programming for Information Technology II | Winter 2012 - Dubrovnik Campus, Croatia | 
| 4002-219 (at RIT) | Programming for Information Technology III | Spring 2011 - Zagreb Campus | 
| 4002-320 (at RIT) | Introduction to Multimedia: The Internet and the Web | Winter 2011 - Zagreb Campus, Croatia | 
| 4002-331 (at RIT) | Interactive Programming | Winter 2012 - Zagreb & Dubrovnik Campuses, Croatia | 
| 4002-409 (at RIT) | 3-Tier Website Design and Implementation (Client, Server, DB) | Spring 2011 / Winter 2012 - Zagreb / Dubrovnik Campuses, Croatia | 
| ISTE-120 (at RIT) | Computational Problem Solving in the Information Domain I | Fall 2013 - Zagreb Campus, Croatia | 
| ITSE-190 (at RIT) | Foundations of Modern Information Processing | Spring 2013 - Zagreb Campus, Croatia | 
| ISTE-340 (at RIT) | (Web) Client Programming | Spring 2013 - Zagreb + Dubrovnik Campuses, Croatia | 
Projects
SUMMARY: Canadian cities have a major accessibility problem due to design that excludes people with disabilities. Despite a 2040 deadline for a barrier-free Canada, we lack data on where these barriers are. Our team, including experts with lived experience of disability, will: 1) collaborate with disabled individuals, 2) create city-wide barrier maps using cutting-edge tech, and 3) develop accessibility metrics. This project shifts to an AI-driven approach, producing open-source tools and data for policymakers, planners, and businesses to build truly accessible cities for all Canadians.
MY ROLE: I designed the data collection methods / statistical frameworks, and integrated them with open-source tools, enabling efficient data collection and analysis. This involved developing skills in Linux, DevOps (Docker-Compose, Packer, Terraform), and cloud computing (SLURM, OpenStack) to leverage High Performance Computing. I also applied my software expertise to create a comprehensive data collection pipeline, encompassing respectful qualitative methods, ML-enabled video transcription, geolocation, photogrammetry, and remote sensing for city-wide pattern analysis.
PhD project: Our cities are fundamentally designed around car ownership, neglecting the needs of pedestrians. When pedestrian considerations are factored in, they're often reduced to metrics like "walkability" (or Walk Score), which overlooks the challenges faced by millions who cannot walk, such as wheelchair users. This approach inadvertently creates environments that are hostile to people with disabilities.
The combined issues of car dependency and invisible barriers significantly hinder the mobility of wheelchair users, many of whom cannot own cars due to systemic discrimination linked to accessibility challenges.
This project aims to develop a co-design method for creating personalized spatial data for way-finding apps in smartphones (google maps style, but private!) that empowers people facing disabling environments, and be socially connected.
Project Goal: To develop a secure and efficient offline system for leveraging the power of large language models (LLMs) without compromising sensitive data privacy.
Methodology: This project employed the Langchain framework to construct a Retrieval Augmented Generation (RAG) system capable of operating in an offline environment. By utilizing locally stored, pre-trained LLMs and vector databases, the system enables secure and private chat-bot to conduct analysis of sensitive data without relying on external cloud-based services.
Key Components:
- Offline LLM Integration: Integration of a pre-trained LLM into the local environment, allowing for natural language processing capabilities without exposing sensitive data.
- Vector Database Implementation: Creation of a local vector database to store embeddings of relevant documents, facilitating efficient information retrieval.
- RAG System Development: Construction of a RAG system to enable the LLM to access and process information from the local vector database, generating informative and relevant responses without "hallucinating".
- Data Privacy and Security: Implementation of robust security measures to protect sensitive data throughout the entire process, took place on an encrypted drive, ensuring compliance with privacy regulations.
Outcomes: This project successfully demonstrated the feasibility of creating a secure and private LLM-powered application without relying on external cloud services. The developed system offers a promising approach for organizations handling sensitive data, enabling them to harness the power of AI while maintaining data privacy and control.
Project Goal: To create a classification system for classifying libraries, schools, department stores, restaurants, so that contextual data around disability barriers can be better known. To do this I am using the UN's International Standard Industrial Classification of All Economic Activities (ISIC).
Methodology: This project employed machine learning techniques to classify unstructured text (business descriptions). So far, I have completed the first part achieve this, two primary ML models were utilized: the ISIC-kit, a pre-trained model fine-tuned for ISIC classification, and the Beacon NAICS (converted to ISIC) classifier from the U.S. Census Bureau. To enhance the ISIC-kit's performance, a Python module was developed to optimize GPU utilization and refine the prompt creation architecture.
Data Acquisition: A critical component of this project involved obtaining access to the Beacon NAICS classifier data. I made a formal request to the U.S. Census Bureau and it was granted (awesome!), providing essential data for the classification process.
Key Findings:
- Model Improvement: I improved the NAICSkit model through GPU optimization and refined prompt engineering.
- Data Enrichment: Contexual information around pedestrian routing is better known: Establishments were successfully classified using the enhanced models, resulting in a rich dataset for accessibility analysis.
- Industry-Specific Insights: The classified data revealed significant variations in accessibility performance across different industries, informing targeted intervention strategies.
Impact: By classifying buildings based on ISIC codes, we can more adequately align our research with the UN's sustainable development goals.
In progress!
As mentioned in my bio, I am volunteering at the Ability Workshop Society, a 30 year all-volunteer organization that builds custom solutions for people in need who are experiencing disability barriers in their everyday lives (projects listed here). I've been involved with projects such as installing oxygen line holders so clients can avoid tripping injuries, and converting a pneumatic braille printing press over to be electric.
Recently, I am assisting in a knowledge transfer project for their 2023 award winning contribution (congratulations Fritz Peyerl!) for an open-source powered wheelchair trainer for young people with mobility challenges just learning how to operate a powered wheelchair safely.
My role in this project is to create an annotated 3D photogrammetry model and website to make it clearer for the users what the parts are, and how to use it).
Check out this link to see what I mean by web friendly 3D model: (Not my creation, but this is the style of annotated 3D Model I'll create with it.) See this link for working example:
Project Description: An ongoing, multi-year personal exploration into the complexities of human connection and shared experiences, expressed through portraiture, journal based narratives, and sculptural portraits in clay.
This project involved the creation of artistic works that aimed to capture the unique perspectives, feelings, and commonalities among individuals with an eye to the geographies in which they lived. Through this process, I developed a deeper understanding of place-based inter-subjectivities: how people understood the places in which they lived.
Accessibility Relevance: Portraiture is a practice of deep listening. Through casual conversation, the subject's life story can emerge, can be partially transposed through their facial expressions upon the portrait medium. It is a practice that cultivates a way of active listening that can piece together the everyday clues of how emergent barriers and geographic processes, ranging from physical to economic, can exist for the person, and significantly impact their daily lives.
Project Overview: While working full time as a software engineer, I engaged in an ongoing, multi-year, personal project dedicated to in-depth study of human anatomy through sculpture and drawing. This involved immersive experiences including:
- One-year intensive study of sculptural anatomy in Lima, Peru, at Herkales Academy.
- One-year sculptural bronze foundry training at the Fire Arts Center in Chicago.
- Advanced sculpture training under renowned artist Philippe Fauraut, assisting in the creation of two, three-meter marble sculptures (in black and white marble).
Accessibility Relevance: A keen understanding of human anatomy is helpful for designing accessible environments. This project has cultivated my ability to understand human form and movement in 3D spaces, informing a holistic approach to problem-solving in accessibility.
Created privacy-focused computer vision software for automated pedestrian safety analysis, supporting a civil engineering team's efforts to reduce car fatalities and increase social participation.
These tools generate trajectory data for cars, pedestrians, and wheelchairs from overhead and ground-level imagery while prioritizing the protection of individual privacy. This technology enables efficient safety audits without compromising personal information.
The software can run on Android and iPhones.
Awards
- Alberta Graduate Excellence Scholarship (AGES), Recognizing outstanding academic achievement in graduate studies, Province of Alberta. 2024
- Fully Funded PhD Opportunity! (2023), University of Calgary, Geography Department. 2023
- Faculty of Graduate Studies Scholarship, Faculty of Graduate Studies. 2023
- International Graduate Tuition Award - Summer, Faculty of Graduate Studies, University of Calgary. 2024
- International Graduate Tuition Award - Summer, Faculty of Graduate Studies, University of Calgary. 2023
- International Graduate Tuition Award - Spring, Faculty of Graduate Studies, University of Calgary. 2024
- International Graduate Tuition Award - Spring, Faculty of Graduate Studies, University of Calgary. 2023
- Awarded a MSc Assistantship in three fields (Database, Programming, and Multimedia). Usually only awarded for one., Rochester Institute of Technology. 2007
- Evolve 2 Innovate Award: Free entrepreneurial seminars, Innovate Calgary at the University of Calgary.. 2023
- Eyes High International Doctoral Scholarship (2025), University of Calgary. 2025
- CAG GIS Study Group Award, Canadian Association of Geographers - GIS Study Group. 2024
- 2021
Publications
- Using a Narrative-Based Approach as a Safeguard Against Bias Related Harm in Algorithmic Tools and Services. Paul Walter, Victoria Fast. Spatial Data Science Symposium, 2023. (2023)
- Two photo credits for the Cathedral / Mosque of Cordoba in Spain. Ching, F. D. K., Jarzombek, M., & Prakash, V.. A Global History of Architecture. J. Wiley & Sons.. (2010)
        Are you the profile owner?
        Login to edit.
      
 
               
               
               
               
               
               
               
               
               
               
               
               
               
               
               
               
               
               
               
               
               
               
               
               
               
               
               
               
               
               
               
              